HTB - Sherlock (Safecracker)
About
A writeup for a HackTheBox Safecracker (Sherlock) completed on 31 Aug 2025:

Scenario
We recently hired some contractors to continue the development of our Backup services hosted on a Windows server. We have provided the contractors with accounts for our domain. When our system administrator recently logged on, we found some pretty critical files encrypted and a note left by the attackers. We suspect we have been ransomwared. We want to understand how this attack happened via a full in-depth analysis of any malicious files out of our standard triage. A word of warning, our tooling didn’t pick up any of the actions carried out - this could be advanced. Warning This is a warning that this Sherlock includes software that is going to interact with your computer and files. This software has been intentionally included for educational purposes and is NOT intended to be executed or used otherwise. Always handle such files in isolated, controlled, and secure environments. One the Sherlock zip has been unzipped, you will find a DANGER.txt file. Please read this to proceed.
A single zip file (safecracker.zip, MD5: 61ea7f259763c0937bee773a16f4ce84) was given.
Task
Which user account was utilised for initial access to our company server?
Files found within the zip file (safecracker.zip) was loaded into autopsy for analysis which allowed us to answer some of the following questions.
After loading the files, we can go to the OS Accounts tab which shows the users account on the machine. We can see an account safecracker01 which is likely the beachhead host.

Answer: contractor01
Which command did the TA utilise to escalate to SYSTEM after the initial compromise?
A file named ConsoleHost_history.txt contains the commands that the TA executes on the system. This file is usually found in C:\Users\__username__\AppData\Roaming\Microsoft\Windows\PowerShell\PSReadline\ and contains a record of commands executed in Powershell.

Answer: .\PsExec64.exe -s -i cmd.exe
How many files have been encrypted by the the ransomware deployment?
To answer this question, we have to first determine the file extension that the ransomware used to mark encrypted files. If we look at C:\Users\Administrator\Downloads, we can see that Autopsy marked an executable (MsMpEng.exe) as suspicious.
Two other files were present Sysmon.zip.31337 and Sysmon.zip.note which is likely the encrypted file and ransom note.

Since we know that encrypted files have the extension .31337, I opted to use the $MFT to get the number of files encrypted. Using MFTECmd and Timeline Explorer, the number of encrypted files was 33.

Answer: 33
What is the name of the process that the unpacked executable runs as?
We can proceed to extract the suspicious binary and load it into IDA. Looking at main, we see a call to _execl at 0x3A7BE. One of the arguments passed to this function is the string PROGRAM which is likely the process name.

Answer: PROGRAM
What is the XOR key used for the encrypted strings?
I was only able to answer this question after performing some reverse engineering to understand how the malware unpacks itself. If we load the binary into Detect it Easy (DiE), we can see that there is a section that has relatively high entropy. This may indicate encrypted strings or packed binary.

After answering some of the next few questions, we understood that the malware decrypts bytes found in the .data section then decompresses it using zlib. Thus, we can use the following code to extract, decrypt and decompress to unpack the next stage payload.
import zlib
from Crypto.Cipher import AES
from binascii import unhexlify
def main():
offset = 0x2883a0
size = 0x18FB40
with open('<filepath>', 'rb') as f:
enc = f.read()[offset:offset+size]
print(hex(len(enc)))
key = unhexlify('a5f41376d435dc6c61ef9ddf2c4a9543c7d68ec746e690fe391bf1604362742f')
iv = unhexlify('95e61ead02c32dab646478048203fd0b')
cipher = AES.new(key, AES.MODE_CBC, iv=iv)
decrypted = cipher.decrypt(enc)
unpacked = zlib.decompress(decrypted)
with open('<filepath>', 'wb') as f:
f.write(unpacked)
if __name__=='__main__':
main()
Note that the offset used is 0x2883a0 instead of 0x2893A0 as seen in IDA because the raw offset on disk is 0x2883a0. Additionally, we also need to change the size to 0x18FB40 to ensure that it is divisible by 16.

After loading the new binary into IDA, we can see reference to a string daV324982S3bh2 which is likely the xor key.

Answer: daV324982S3bh2
What encryption was the packer using?
The malware likely uses OpenSSL API to perform encryption. We can confirm this finding by looking at the call to 0x3FC70.

If we inspect the function 0x3FC70, we eventually find string referecing crypto/evp/evp_enc.c. Googling for this string brings us to the source code of the file. Hence, this function may be related to OpenSSL evp_enc.c.

We can look at OpenSSL wiki page [1] to see how we can use the functions to perform encryption and decryption. This will allow us to identify functions related to OpenSSL.
If we look at the call to 0x3E2E0, the return value of this function is later the second parameter for EVP_DecryptInit_ex. This corresponds to the function definition of EVP_DecryptInit_ex, which we know that this function returns the EVP_CIPHER structure.

We can add this structure into IDA, which reveals the do_cipher and init functions.

We are interested in the first field which corresponds to the nid value of 0x1AB. We can cross reference nid.h [2] which lists the corresponding nid value for each algorithm. The nid value of 0x1AB corresponds to AES-256-CBC.

Answer: AES-256-CBC
What was the encryption key and IV for the packer?
Since we can identify all the OpenSSL related functions, we can focus on the call to EVP_DecryptInit_ex at 0x3A337. The key and IV are passed into this function as parameters.

If we look at the previous function block, we can see calls to 0x3A95D and the key and IV are the second parameter to this function. Besides that, two hard coded values (a5f41376d435dc6c61ef9ddf2c4a9543c7d68ec746e690fe391bf1604362742f and 95e61ead02c32dab646478048203fd0b) is the first argument to this function. 0x3A95D is likely the hex decoding function, and the output of this function will be the key and IV.

Answer: a5f41376d435dc6c61ef9ddf2c4a9543c7d68ec746e690fe391bf1604362742f:95e61ead02c32dab646478048203fd0b
What was the name of the memoryfd the packer used?
If we look at 0x3A5B0, we see the string test which is passed to the function memfd_create. This function creates an anonymous file and returns a file descriptor that refers to it.

Answer: test
What was the target directory for the ransomware?
We can look at the unpacked malware in IDA and we should see a reference to /mnt/c/Users at 0x4A266. This is likely the targeted directory.

Additionally, if we look at the MFT, we can also see that the encrypted files are found in C:\Users which corroborate with the findings.

Answer: /mnt/c/Users
What compression library was used to compress the packed binary?
We can see that after performing a decryption routine, the program calls the function 0x3A3CB. Within this function is the string 1.2.13. This is likely a reference to the version number of the compression library.

After the call to 0x3A3CB, we then see a call to 0x3A4AC which is likely to print the error for 0x3A3CB.

Within this function are references to strings such as ZDATA and ZMEM.

Searching for these strings leads us to the compression library used, zlib.

Answer: zlib
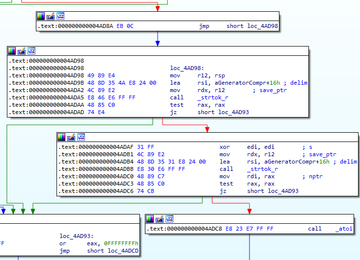
The binary appears to check for a debugger, what file does it check to achieve this?
The function 0x4AD2C is responsible for performing checks to detect a debugger. We can see the first file it calls fopen on is /proc/self/status.

Answer: /proc/self/status
What exception does the binary raise?
We can see that the binary raises the signal 11. This is equivalent to SIGSEGV.

Answer: SIGSEGV
Out of this list, what extension is not targeted by the malware? .pptx,.pdf,.tar.gz,.tar,.zip,.exe,.mp4,.mp3
The malware checks the file extension at 0x4AB61 if it is within the list to target. However, this list is encrypted using the xor key daV324982S3bh2.

Hence we can write the following python script to decrypt the file extensions.
def main():
encrypted = "4A 11 32 55 00 4A 05 39 50 4A 00 4A 11 26 47 00 4A 11 26 47 4A 00 4A 05 39 50 00 4A 1B 3F 43 00 4A 0B 26 54 00 4A 11 38 54 00 4A 06 3F 55 00 4A 0C 26 00 4A 0C 26 07 00 4A 0C 39 45 00 4A 15 37 41 1C 53 43 00 4A 15 37 41 00".split(" ")
encrypted = [int(x, 16) for x in encrypted]
key = "daV324982S3bh2"
output = []
temp = ""
j = 0
for i in range(len(encrypted)):
if encrypted[i] == 0:
output.append(temp)
temp = ""
j = 0
else:
temp += chr(encrypted[i] ^ ord(key[j % len(key)]))
j += 1
print(output)
if __name__=='__main__':
main()
This gives us the following file extensions.
['.pdf', '.docx', '.ppt', '.pptx', '.doc', '.zip', '.jpg', '.png', '.gif', '.mp', '.mp4', '.mov', '.tar.gz', '.tar']
Answer: .exe
What compiler was used to create the malware?
We can load the malware into DiE which will show us the compiler used.

Answer: gcc
If the malware detects a debugger, what string is printed to the screen?
If we look at the function 0x4ADD8, we can see a string *******DEBUGGED********. We can look into 0x4AD2C which is called before the string was printed.

In this function 0x4AD2C, we see that the malware reads the file /proc/self/status and attempts to find the string TracerPid.

If it manages to find TracerPid, it then returns the value for the TracerPid field. If this value is not zero, then the process is being debugged.

Answer: *******DEBUGGED********
What is the contents of the .comment section?
We can look at the sections in the malware using DiE. The .comment section contains the string GCC: (Debian 10.2.1-6) 10.2.1 20210110.

Answer: GCC: (Debian 10.2.1-6) 10.2.1 20210110
What file extension does the ransomware rename files to?
The ransomware renames files to the *.31337 extension. We can find this information by looking at the MFT.

Answer: .31337
What is the bitcoin address in the ransomware note?
We can open the ransomware note and get the bitcoin address.

Answer: 16ftSEQ4ctQFDtVZiUBusQUjRrGhM3JYwe
What string does the binary look for when looking for a debugger?
Based on an earlier question, we will know that the binary looks for the string Tracerpid when looking for a debugger.

Answer: Tracerpid
It appears that the attacker has bought the malware strain from another hacker, what is their handle?
We can look at the strings output of the malware and we should find a reference to a path. The username is likely the handle of the hacker.

Answer: blitztide
What system call is utilised by the binary to list the files within the targeted directories?
The malware calls _readdir to list files within a directory. If we look at the manual page for _readdir [4] we can find references to getdents [5] which is likely the actual system call used to list files within a directory.

Answer: readdir
Which system call is used to delete the original files?
The malware calls _remove at 0x4A781 to delete the original file. We can see the man page for _remove [6] which says that unlink is used to delete files.

Answer: unlink
References
[1] OpenSSL. (n.d.). EVP Symmetric Encryption and Decryption. [Online]. Available at: https://wiki.openssl.org/index.php/EVP_Symmetric_Encryption_and_Decryption. (accessed on 31 Aug 2025)
[2] evp_cipher_st Struct Reference. [Online]. Available at: https://docs.huihoo.com/doxygen/openssl/1.0.1c/structevp__cipher__st.html. (accessed on 31 Aug 2025)
[3] nid.h. [Online]. Available at: https://boringssl.googlesource.com/boringssl/+/HEAD/include/openssl/nid.h. (accessed on 31 Aug 2025)
[4] readdir(2) — Linux manual page. [Online]. Available at: https://man7.org/linux/man-pages/man2/readdir.2.html. (accessed on 31 Aug 2025)
[5] getdents(2) — Linux manual page. [Online]. Available at: https://man7.org/linux/man-pages/man2/getdents.2.html. (accessed on 31 Aug 2025)
[6] remove(3) — Linux manual page. [Online]. Available at: https://man7.org/linux/man-pages/man3/remove.3.html. (accessed on 31 Aug 2025)